BBot - The best bot of the world
Fireproof Horn - Printable Version

+- BBot - The best bot of the world (https://forums.bmega.net)
+-- Forum: Support (https://forums.bmega.net/forum-6.html)
+--- Forum: Support & Help (https://forums.bmega.net/forum-8.html)
+--- Thread: Fireproof Horn (/thread-14528.html)

Pages: 1 2


Fireproof Horn - maikzen - 04-03-2014

HELPE- ME Fireproof Horn ID

I Need id for Fireproof Horn


RE: Fireproof Horn - mr. Kris - 04-03-2014

1st.

Check ID item http://wiki.bmega.net/doku.php?id=samples#check_the_id

2nd.

"Add this item on item.properties. Before add, read the item.help file to know how to do. "
In folder BBot/Data


RE: Fireproof Horn - Ruleoxd - 04-05-2014

(04-03-2014, 03:23 PM)maikzen Wrote: HELPE- ME Fireproof Horn ID

I Need id for Fireproof Horn

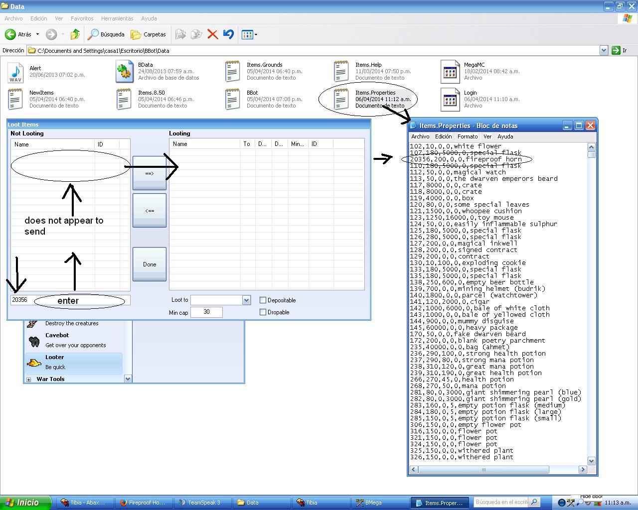
Quote:20356:3:0:1:0



RE: Fireproof Horn - maikzen - 04-05-2014

(04-03-2014, 06:10 PM)mr. Kris Wrote: 1st.

Check ID item http://wiki.bmega.net/doku.php?id=samples#check_the_id

2nd.

"Add this item on item.properties. Before add, read the item.help file to know how to do. "
In folder BBot/Data


you can make a post here and ready for me to download?


RE: Fireproof Horn - mr. Kris - 04-05-2014

"open your script with notepad and put this on the 3rd line
Code:
20356:3:0:1:0
this will take fireproof horn into the bp 3, if you want to loot into another bp, just change the number "3"
after you save the script and load into bbot."


RE: Fireproof Horn - wisapolito - 04-06-2014

(04-05-2014, 10:34 PM)mr. Kris Wrote: "open your script with notepad and put this on the 3rd line
Code:
20356:3:0:1:0
this will take fireproof horn into the bp 3, if you want to loot into another bp, just change the number "3"
after you save the script and load into bbot."

so... open my scrypt from chakoyas of the carpet config with a notepad and in the 3rd line y put that, is all to do?

and works fine?

and finally in wich part of the 3rd line? begining, ending, midle?

thanks


RE: Fireproof Horn - mr. Kris - 04-06-2014

Yea, paste the code after second line in new line (3line).

Yea, work fine.


RE: Fireproof Horn - Michel Ribeiro - 04-06-2014

(04-06-2014, 10:18 AM)mr. Kris Wrote: Yea, paste the code after second line in new line (3line).

Yea, work fine.

here don't work! =/ but ty for sup.
Wink


RE: Fireproof Horn - Liyou - 04-06-2014

please help me does not work when I put notebook I PICKED need the itens Fireproof Horn exatamnete please explain the procedure


RE: Fireproof Horn - mr. Kris - 04-06-2014

maby change
Code:
20356:3:0:1:0
to
Code:
20356:1:0:1:0

first give this horn to 3rd BP, second to 1st BP

ID item is good, so only this can change


RE: Fireproof Horn - Liyou - 04-06-2014

the problem is that when I'm looking at the settings put the id Lot 20356 to locate and agragarlo but it appears
please send me something more specific or folder already configured data


RE: Fireproof Horn - mr. Kris - 04-06-2014

(04-06-2014, 04:45 PM)Liyou Wrote: the problem is that when I'm looking at the settings put the id Lot 20356 to locate and agragarlo but it appears
please send me something more specific or folder already configured data

in looter this item have name: "unknown 20356" and it will be on top list


RE: Fireproof Horn - Liyou - 04-06-2014

   
(04-06-2014, 07:09 PM)mr. Kris Wrote:
(04-06-2014, 04:45 PM)Liyou Wrote: the problem is that when I'm looking at the settings put the id Lot 20356 to locate and agragarlo but it appears
please send me something more specific or folder already configured data

in looter this item have name: "unknown 20356" and it will be on top list



RE: Fireproof Horn - mr. Kris - 04-06-2014

Liyou, yes this not working (nobody must add this item to bot) but i give solution to paste "20356:3:0:1:0" to SCRIPT bbot/configs <--- folder, not add to bbot items


RE: Fireproof Horn - Liyou - 04-06-2014

sorry buddy do not understand what you mean I speak Spanish

l
ready thanks and solve


RE: Fireproof Horn - mr. Kris - 04-06-2014

(04-06-2014, 09:49 PM)Liyou Wrote: sorry buddy do not understand what you mean I speak Spanish

your screen = bot file
you must paste "20356:3:0:1:0" to script, your script are in folder bbot/configs example: chakoya.bbot = your script, you must paste "20356:3:0:1:0" into script, third line


RE: Fireproof Horn - MegaNo0body - 04-07-2014

Guys, please read Items.help for items.xxx section, create a file called Items.10.30.text and add the item you want. Note that you need to calc the right flag or you may be banished. Tonight a new version will come with a updated item database.


RE: Fireproof Horn - Dizek - 04-07-2014

(04-07-2014, 10:42 AM)MegaNo0body Wrote: Guys, please read Items.help for items.xxx section, create a file called Items.10.30.text and add the item you want. Note that you need to calc the right flag or you may be banished. Tonight a new version will come with a updated item database.

Can you update supplies stat with ammunition in new version?


RE: Fireproof Horn - MegaNo0body - 04-07-2014

(04-07-2014, 12:52 PM)Dizek Wrote:
(04-07-2014, 10:42 AM)MegaNo0body Wrote: Guys, please read Items.help for items.xxx section, create a file called Items.10.30.text and add the item you want. Note that you need to calc the right flag or you may be banished. Tonight a new version will come with a updated item database.

Can you update supplies stat with ammunition in new version?

Please post it on the suggestions board


RE: Fireproof Horn - Michel Ribeiro - 04-08-2014

OMGGGG so hard to do this!!! ¬¬ I give up here